Yuanle Liu
Home
Archive
Tags
About
🖥️ ☀️
Recent Posts
Page 6 / 7
DeepGEMM 学习指南:面向初学者的 FP8 GEMM 库解析
📅 2026-01-06
✍️ 14377 字
⏱️ 32 min read
FP8
DeepGEMM
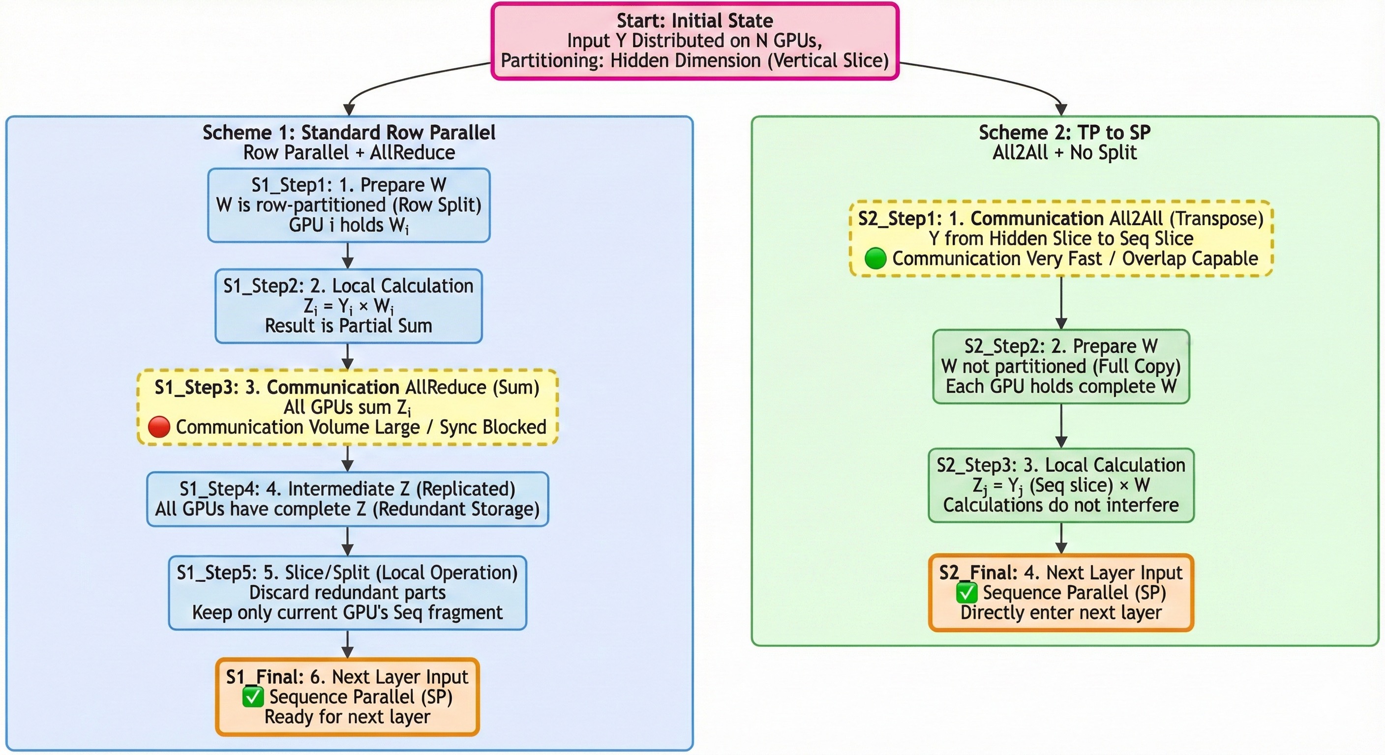
大模型推理中的 TP-SP-EP 混合并行优化
📅 2026-01-04
✍️ 6313 字
⏱️ 15 min read
Distributed Parallel
深入 NVIDIA GPU:高性能矩阵乘法(matmul)内核的剖析
📅 2025-12-29
✍️ 15563 字
⏱️ 35 min read
CUDA
Performance
深入 vLLM:剖析一个高吞吐量 LLM 推理系统
📅 2025-12-29
✍️ 12841 字
⏱️ 29 min read
Source Code Analysis
vLLM
通过零开销逐层权重卸载技术将 SGLang Diffusion wan2.2 的推理速度加速 60%
📅 2025-12-28
✍️ 2051 字
⏱️ 5 min read
Performance
CUDA Graph 学习笔记
📅 2025-12-27
✍️ 11586 字
⏱️ 26 min read
CUDA Graphs
← Newer
1
…
5
6
7
Older →